Upgrade to Pro — share decks privately, control downloads, hide ads and more …

OAuth2, OIDC & JWT - Important Basics!

Sponsored · Ship Features Fearlessly Turn features on and off without deploys. Used by thousands of Ruby developers.

OAuth2, OIDC & JWT - Important Basics!

When it comes to authentication (AuthN) and authorization (AuthZ), there is no way round OAuth2, OpenID Connect (OIDC) and JWT (JSON web token) today. Many different “flows”, “grants” and other new words included. But how does this actually work, what does it all mean and how can I integrate it into my architecture? Many developers and architects still have questions about this.

In my talk, I would like to shed more light on the terms and working methods and use a simple example to explain how everything is connected and how it works.

Avatar for Niko Köbler

Niko Köbler

May 03, 2022
Tweet

More Decks by Niko Köbler

Other Decks in Programming

Transcript

  1. ABOUT ME ▸ Independent Consultant/Architect/Developer/Trainer ▸ Doing stuff with &

    without Computers, Software, > 25 yrs ▸ "Mr. Keycloak" since 2015 (v1.x) ▸ Organizer of Keycloak DevDay Conf (keycloak-day.dev) ▸ Member of various IAM Expert groups ▸ Co-Lead of JUG DA (www.jug-da.de / @JUG_DA) ▸ Web: www.n-k.de / Social: @dasniko YouTube: youtube.com/@dasniko
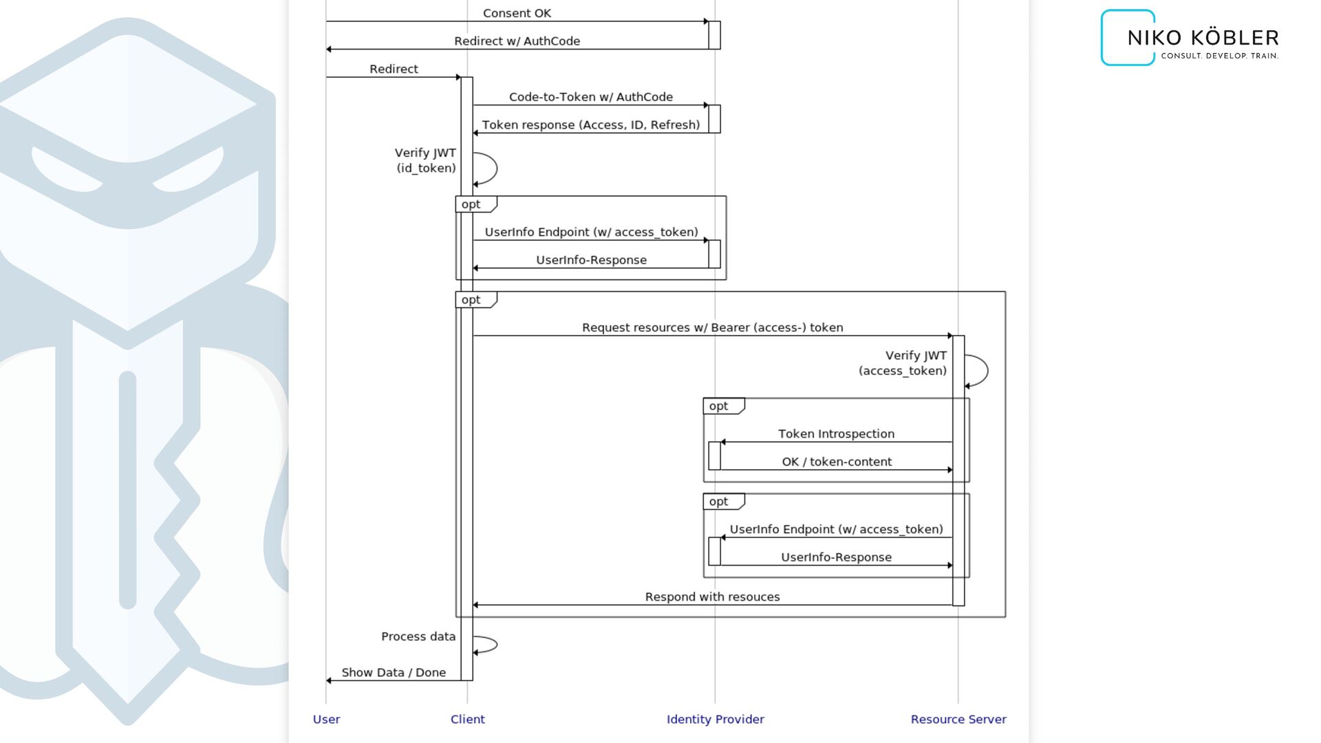
  2. OAuth 2.0 AUTHORIZATION, NOT AUTHENTICATION! IETF, RFC 6749, 2012 The

    OAuth 2.0 authorization framework enables a 3rd-party application to obtain limited access to an HTTP service.
  3. OAuth 2.0 Grant Types GRANT TYPE APPS Authorization Code Web,

    Apps Implicit JavaScript, etc. Resource Owner Password Credentials Apps Client Credentials Web Refresh Web, Apps
  4. OAuth 2.0 Grant Types GRANT TYPE APPS Authorization Code +PKCE!

    Web, Apps Implicit JavaScript, etc. Resource Owner Password Credentials Apps Client Credentials Web Refresh Web, Apps
  5. User (Resource Owner) Code Verifier ABC123 Client (Application) Login Code

    Challenge e0bebd22… SHA256 Hash AuthZ Server (Identity Provider) HTTP Redirect with Code Challenge & Code Challenge Method Client (Application) Login HTTP Redirect with Authorization Code HTTP Response with Access Token HTTP POST with Authorization Code and Code Verifier Code Challenge Comparison PROOF KEY FOR CODE EXCHANGE PKCE
  6. OAuth 2.1 IETF, OAUTH 2.1 DRAFT ‣ PKCE is required

    for all clients using the authz code flow ‣ Redirect URIs must be compared using exact string matching ‣ The Implicit grant is omitted from this specification ‣ The Resource Owner Password Credentials grant is omitted from this specification
  7. OPEN ID CONNECT Authentication Layer on top of OAuth 2.0

    ‣ verify the identity of an end-user ‣ obtain basic profile information about the user ‣ RESTful HTTP API, using JSON as data format ‣ allows clients of all types (web-based, mobile, JavaScript) OpenID Foundation, 2014
  8. SCOPES In OAuth2, scopes define on which data a 3rd

    party service has which access to. Scope values are not defined.
  9. SCOPES In OIDC scopes are defined: openid, profile, email, phone,

    address, offline_access Scopes define which user-related data a client can obtain from the IdP
  10. OIDC { "access_token": "6041a9d7-8c39-4945-b7c6-eaf7bd5d0907", "token_type": "Bearer", "expires_in": 3600, "id_token": "???",

    "refresh_token": "e339b569-6d95-482d-9534-5c0147136ab0", "refresh_expires_in": 36000 } OpenID Connect adds the IDentity Token
  11. JWT PAYLOAD { "jti": "b7f7b763-240c-4560-827b-d7635e4b2213", "sub": "c7bd0190-7fbd-42bd-8929-63f2a17473fb", "iss": "https://auth.keycloak.de", "aud":

    "yummy", "exp": 1686767014, "iat": 1686763414, "nbf": 1686763414 } RESERVED CLAIMS: jti, sub, iss, aud, exp, iat, nbf
  12. TOKEN RESPONSE { "access_token": "6041a9d7-8c39-4945-b7c6-eaf7bd5d0907", "token_type": "Bearer", "expires_in": 3600, "id_token":

    "eyJhbGciOiAiUlMyNTYiLCJ0eXAiOiAiSldUIn0...", "refresh_token": "e339b569-6d95-482d-9534-5c0147136ab0", "refresh_expires_in": 36000 }
  13. TOKEN RESPONSE { "access_token": "eyJhbGciOiAiUlMyNTYiLCJ0eXAiOiAiSldUIn0...", "token_type": "Bearer", "expires_in": 3600, "id_token":

    "eyJhbGciOiAiUlMyNTYiLCJ0eXAiOiAiSldUIn0...", "refresh_token": "eyJhbGciOiJIUzI1NiIsInR5cCI6IkpXVCJ9...", "refresh_expires_in": 36000 }
  14. OIDC OpenID Connect adds the USERINFO endpoint ‣ dynamic data

    / up-to-date information ‣ privacy by design / add. data only on-demand ‣ progressive disclosure ‣ separation of concerns
  15. PEP 1. View Record #123 6. View Record #123 PDP

    2. Can user view record #123? 3. Evaluate Policies PAP Manage Policies PIP 4. Retrieve additional attributes 5. Permit, user can view record #123 AuthZ: PAP / PDP / PEP / PIP