Upgrade to Pro
— share decks privately, control downloads, hide ads and more …
Speaker Deck
Features
Speaker Deck
PRO
Sign in
Sign up for free
Search
Search
【登壇資料】ドキュメント駆動開発から考える AI 駆動開発
Search
Sponsored
·
Your Podcast. Everywhere. Effortlessly.
Share. Educate. Inspire. Entertain. You do you. We'll handle the rest.
→
エブリー
February 25, 2026
100
0
Share
【登壇資料】ドキュメント駆動開発から考える AI 駆動開発
2026/02/26 開発生産性のその先へ、AI生産性について語りたい
エブリー
February 25, 2026
More Decks by エブリー
See All by エブリー
【登壇資料】データ基盤をTreasureData + Databricksから Databricksへ統一する話
everypr
0
440
【登壇資料】Goにジェネリックメソッドが入るとどうなるか
everypr
0
94
【登壇資料】GoとWasmでつくる 軽量ブラウザUI
everypr
0
24
【登壇資料】google/jsonschema-go のこれまでとこれから
everypr
0
1.5k
エンジニア職向け会社紹介資料
everypr
0
520
【登壇資料】LLMのSDKに渡すためのJSON Schemaを Goのstructから良い感じに生成したい
everypr
0
92
【登壇資料】Goのエラー管理を振り返ってみる
everypr
0
110
【登壇資料】Goの内部実装に学ぶ、メソッド隠蔽とその活用
everypr
1
420
【登壇資料】仕様書駆動開発(cc-sdd)を実務API開発で試してみた
everypr
0
430
Featured
See All Featured
Improving Core Web Vitals using Speculation Rules API
sergeychernyshev
21
1.5k
Learning to Love Humans: Emotional Interface Design
aarron
275
41k
What does AI have to do with Human Rights?
axbom
PRO
1
2.1k
Digital Projects Gone Horribly Wrong (And the UX Pros Who Still Save the Day) - Dean Schuster
uxyall
0
1.3k
Building Experiences: Design Systems, User Experience, and Full Site Editing
marktimemedia
0
500
Darren the Foodie - Storyboard
khoart
PRO
3
3.3k
Six Lessons from altMBA
skipperchong
29
4.2k
10 Git Anti Patterns You Should be Aware of
lemiorhan
PRO
659
62k
ラッコキーワード サービス紹介資料
rakko
1
3.2M
Stop Working from a Prison Cell
hatefulcrawdad
274
21k
brightonSEO & MeasureFest 2025 - Christian Goodrich - Winning strategies for Black Friday CRO & PPC
cargoodrich
3
690
Tips & Tricks on How to Get Your First Job In Tech
honzajavorek
1
500
Transcript
䝗䜻䝳䝯䞁䝖㥑ື㛤Ⓨ䛛䜙⪃䛘䜛 $,㥑ື㛤Ⓨ 㛤Ⓨ⏕⏘ᛶ䛾䛭䛾ඛ䜈䚸 $,⏕⏘ᛶ䛻䛴䛔䛶ㄒ䜚䛯䛔 ᗉྖ䚷⯟ኴ ᰴᘧ♫䜶䝤䝸䞊
&RS\ULJKWũHYHU\,QF$OOULJKWVUHVHUYHG ┠ḟ ⮬ᕫ⤂䛸♫⤂ ᭱㏆䛾䛂䜘䛟䛒䜛䛃㛤Ⓨయไ䞉⎔ቃ 䝗䜻䝳䝯䞁䝖㥑ື㛤Ⓨ 'RFV''
䜢ᐇ㊶䛧䛶䜏䛶 䛂㛤Ⓨຠ⋡䛃䛸䛂㛤Ⓨ⏕⏘ᛶ䛃䛻ᑐ䛩䜛ᡤឤ $,㥑ື㛤Ⓨ 䜎䛸䜑䛸ᒎᮃ
&RS\ULJKWũHYHU\,QF$OOULJKWVUHVHUYHG ᮏ᪥䛾ෆᐜ䛻䛴䛔䛶 Ļ䛾䝔䝑䜽䝤䝻䜾䛾ෆᐜ䜢䝧䞊䝇䛻ヰ䛧䛶䛔䛝䜎䛩 KWWSVWHFKHYHU\WYHQWU\
⮬ᕫ⤂䛸♫⤂
&RS\ULJKWũHYHU\,QF$OOULJKWVUHVHUYHG ⮬ᕫ⤂ Ɣ ྡ๓ᗉྖ䚷⯟ኴ䠄䛧䜗䛖䛨䚷䛣䛖䛯䠅 Ɣ ᡤᒓ㛤Ⓨᮏ㒊㛤Ⓨ㒊䝖䝰䝙䝔8*06 Ɣ ⤒Ṕ ż
ᰴᘧ♫䜶䝤䝸䞊ධ♫ ż 䝏䞊䝮䝸䞊䝎䞊ᑵ௵ Ɣ 䛺ᴗົ ż 䝖䝰䝙䝔ᴗ⯡ 䝰䝞䜲䝹௨እ 䛾㛤Ⓨ ż ♫ෆ䜶䞁䝆䝙䜰ྥ䛡◊ಟ䛾⤫ᣓ
&RS\ULJKWũHYHU\,QF$OOULJKWVUHVHUYHG 䜶䝤䝸䞊䛜ᥦ౪䛧䛶䛔䜛䝥䝻䝎䜽䝖䚸䝋䝸䝳䞊䝅䝵䞁୍ぴ 䜶䝤䝸䞊䛷䛿䝬䝹䝏䝥䝻䝎䜽䝖䜢ᒎ㛤䛧䚸䛒䜙䜖䜛ᬽ䜙䛧䛾᭱㐺䛻ྥ䛝ྜ䛳䛶䛔䜎䛩 䛂䜲䞁䝣䝹䜶䞁䝃䞊䛸⇕≬䜢ඹ 䛩䜛䛃ǞljǞ䞉ື⏬䛾䝥䝻 䝣䜵䝑䝅䝵䝘䝹䝏䞊䝮 䛂⇕≬䜢䚸䛡䜛䚹ୡ䛾୰ 䜢䚸ᦂ䛥䜆䜛䚹䛃 ǞljǞ䞉ື⏬䛾
䝥䝻䝣䜵䝑䝅䝵䝘䝹䝏䞊䝮 DzƤƛ
&RS\ULJKWũHYHU\,QF$OOULJKWVUHVHUYHG 䛂Ꮚ⫱䛶䜢㏻䛨䛶䚸ே䛜䚸♫䛜䚸䛸䜒䛻ᡭ䜢䛸䜚䛒䛖ୡ⏺䜢ᐇ⌧䛩䜛䛃 䈊 䛣䛸䜢┠ᣦ䛧䛶䛔䜎䛩䈊 Ö¿ÝčĞčᏊ⫱䛶䝯䝕䜱䜰䛄䝖䝰䝙䝔䛅
&RS\ULJKWũHYHU\,QF$OOULJKWVUHVHUYHG Ö¿ÝčĞčᏊ⫱䛶䝯䝕䜱䜰䛄䝖䝰䝙䝔䛅 䠄Ȑʇ䠅Ȯȁʲȁʒȁɟㄪ䜉䠄ʺ˗ʺʇʰʇʰʇ䡚ʺ˗ʺʇʰʇʺʰʶʇ䛻䛚䛡䜛 ɟǎǞ䜰䝥䝸䝎䜴䞁䝻䞊䝗ᩘ䛾ྜィ䠅䚹Ꮚ⫱ 䛶䛻㛵䛩䜛ሗ䝯䝕䜱䜰䛾䜰䝥䝸 ơǃᩘ䚹
᭱㏆䛾䛂䜘䛟䛒䜛䛃㛤Ⓨయไ䞉⎔ቃ
&RS\ULJKWũHYHU\,QF$OOULJKWVUHVHUYHG 䛂䜘䛟䛒䜛䛃㛤Ⓨ⎔ቃ
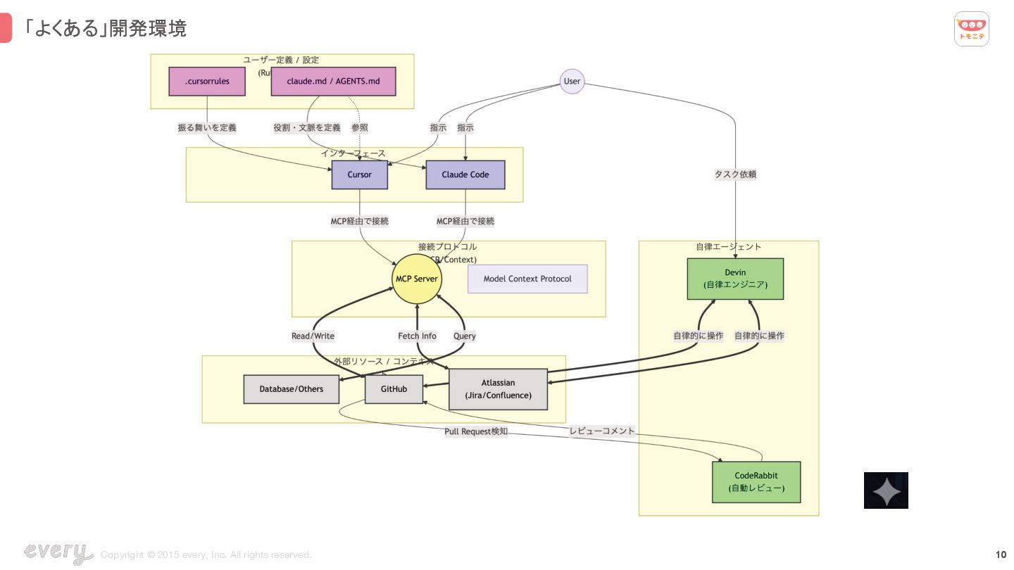
&RS\ULJKWũHYHU\,QF$OOULJKWVUHVHUYHG 䛂䜘䛟䛒䜛䛃㛤Ⓨ⎔ቃ 䜲䝧䞁䝖䝗䝸䝤䞁䛺䝸䝰䞊䝖ୖ䛾 ༙⮬ᚊᆺ䜶䞊䝆䜵䞁䝖
&RS\ULJKWũHYHU\,QF$OOULJKWVUHVHUYHG 䛂䜘䛟䛒䜛䛃㛤Ⓨ⎔ቃ +,7/䜢๓ᥦ䛸䛧䛯䝻䞊䜹䝹ୖ䛾 ༙⮬ᚊᆺ䜶䞊䝆䜵䞁䝖 䜲䝧䞁䝖䝗䝸䝤䞁䛺䝸䝰䞊䝖ୖ䛾 ༙⮬ᚊᆺ䜶䞊䝆䜵䞁䝖
䝗䜻䝳䝯䞁䝖㥑ື㛤Ⓨ 'RFV'' 䜢ᐇ㊶䛧䛶䜏䛶
&RS\ULJKWũHYHU\,QF$OOULJKWVUHVHUYHG 䝗䜻䝳䝯䞁䝖㥑ື㛤Ⓨ 'RFV'' 䛻䛴䛔䛶 䝗䜻䝳䝯䞁䝖㐠⏝䛾ほⅬ ఱ䜢䝗䜻䝳䝯䞁䝖䛩䜛䜉䛝䛛 䛹䛣䛻䝗䜻䝳䝯䞁䝖䜢ಖᏑ䛧䛶䛚䛟䛛
䛹䛾䜘䛖䛻䝗䜻䝳䝯䞁䝖䜢᭦᪂䛧䛶䛔䛟䛛 䛹䛖䜔䛳䛶$,䛻⏝䛥䛫䜛䛾䛛
&RS\ULJKWũHYHU\,QF$OOULJKWVUHVHUYHG 䝖䝰䝙䝔䛷䛾䝗䜻䝳䝯䞁䝖㐠⏝䛻䛴䛔䛶 䠄䝫䝸䝺䝫ᵓᡂ䜢๓ᥦ䠅 *LW+XEୖ䛷䝗䜻䝳䝯䞁䝖⟶⌮ 䝗䜻䝳䝯䞁䝖䝬䝇䝍䛸䛺䜛䝸䝫䝆䝖䝸䜢సᡂ ⟇䛾⫼ᬒ䜔ᵝ䛺䛹䚸๓ᥦ䛸䛺䜛ሗ
ྛ㡿ᇦ %()(䛺䛹 䛻≉䛧䛯ෆᐜ䛿ྛ䝸䝫䝆䝖䝸䛻グ㏙ 䝁䞊䝕䜱䞁䜾つ⣙䛾䜘䛖䛺ᐇ䝺䝧䝹䛾ሗ 䝗䜻䝳䝯䞁䝖䛿ᢸᙜ⪅䛜㏣ຍ䞉ಟṇ ᇶᮏⓗ䛻䛿*LW+XE0&3䛺䛹䛛䜙⏝䛩䜛ᐃ
&RS\ULJKWũHYHU\,QF$OOULJKWVUHVHUYHG 䝖䝰䝙䝔䛷䛾䝗䜻䝳䝯䞁䝖㐠⏝䛻䛴䛔䛶 䝗䜻䝳䝯䞁䝖㐠⏝䛾䜲䝯䞊䝆
&RS\ULJKWũHYHU\,QF$OOULJKWVUHVHUYHG 䝖䝰䝙䝔䛷䛾䝗䜻䝳䝯䞁䝖㐠⏝䛻䛴䛔䛶 䝗䜻䝳䝯䞁䝖㐠⏝䛾䛺ຠᯝ 䝸䝫䝆䝖䝸䝺䝧䝹䛷䝁䞁䝔䜻䝇䝖䛾㈐ົศ㞳䛜䛷䛝䜛 䝗䜻䝳䝯䞁䝖䋽ᐇ㛫䜢$,䛷┦䛻⿵䛷䛝䜛 䝁䞁䝔䜻䝇䝖䛜Ώ䛧䜔䛩䛟䚸ᐇ⢭ᗘ䞉㏿ᗘ䜒ྥୖ
䛂㛤Ⓨຠ⋡䛃䛸䛂㛤Ⓨ⏕⏘ᛶ䛃䛻ᑐ䛩䜛ᡤឤ
&RS\ULJKWũHYHU\,QF$OOULJKWVUHVHUYHG 䛆ᥖ䛇䛂䜘䛟䛒䜛䛃㛤Ⓨ⎔ቃ +,7/䜢๓ᥦ䛸䛧䛯䝻䞊䜹䝹ୖ䛾 ༙⮬ᚊᆺ䜶䞊䝆䜵䞁䝖 䜲䝧䞁䝖䝗䝸䝤䞁䛺䝸䝰䞊䝖ୖ䛾 ༙⮬ᚊᆺ䜶䞊䝆䜵䞁䝖
&RS\ULJKWũHYHU\,QF$OOULJKWVUHVHUYHG 㛤Ⓨຠ⋡䠋⏕⏘ᛶ䛾ྥୖ䛸㢌ᡴ䛱 Ɣ 'HYLQ䛺䛹䛜⮬ື䛷ᐇ䛧䛶35䜢సᡂ䛧䛶䛟䜜䜛 Ɣ &RGH5DEELW䛺䛹䛜⮬ື䛷䝺䝡䝳䞊䛧䛶䛟䜜䜛 Ɣ &XUVRU&ODXGH&RGH䛺䛹䛜ᑐヰ䛻ᇶ䛵䛔䛶㛤Ⓨ䛧䛶䛟䜜䜛 ż
'RFV''6''䛺䛹⢭ᗘྥୖ䛾䝣䝺䞊䝮䝽䞊䜽䜒ᚎ䚻䛻 ☜❧䛥䜜䛶䛝䛶䛔䜛 ż ᭱㏆䛿6XE$JHQW䜔$JHQW7HDP䛺䛹䜒ᦚ㍕䛥䜜䛯 ⮬ື䛷୪ิ䛷㛤Ⓨ䛧䛶䛟䜜䜛䛛䜙⏕⏘ᛶྥୖ䛧䛯䟿䟿
&RS\ULJKWũHYHU\,QF$OOULJKWVUHVHUYHG 㛤Ⓨຠ⋡䠋⏕⏘ᛶ䛾ྥୖ䛸㢌ᡴ䛱 Ɣ 'HYLQ䛺䛹䛜⮬ື䛷ᐇ䛧䛶35䜢సᡂ䛧䛶䛟䜜䜛 Ɣ &RGH5DEELW䛺䛹䛜⮬ື䛷䝺䝡䝳䞊䛧䛶䛟䜜䜛 Ɣ &XUVRU&ODXGH&RGH䛺䛹䛜ᑐヰ䛻ᇶ䛵䛔䛶㛤Ⓨ䛧䛶䛟䜜䜛 ż
'RFV''6''䛺䛹⢭ᗘྥୖ䛾䝣䝺䞊䝮䝽䞊䜽䜒ᚎ䚻䛻 ☜❧䛥䜜䛶䛝䛶䛔䜛 ż ᭱㏆䛿6XE$JHQW䜔$JHQW7HDP䛺䛹䜒ᦚ㍕䛥䜜䛯 ⮬ື䛷୪ิ䛷㛤Ⓨ䛧䛶䛟䜜䜛䛛䜙⏕⏘ᛶྥୖ䛧䛯䟿䟿 䠛䠛
&RS\ULJKWũHYHU\,QF$OOULJKWVUHVHUYHG 㛤Ⓨຠ⋡䠋⏕⏘ᛶ䛾ྥୖ䛸㢌ᡴ䛱 $,䛾ฟຊ䛾ୖ䜜䠋ୗ䜜 7DVN; 7DVN% ౽ ୖ䜜 7DVN$ $,
ே㛫 5HYLHZ 5HYLHZ 7DVN& 5HYLHZ 7DVN' 7DVN< 355HYLHZ 7DVN= $FFHSW $FFHSW $FFHSW
&RS\ULJKWũHYHU\,QF$OOULJKWVUHVHUYHG 㛤Ⓨຠ⋡䠋⏕⏘ᛶ䛾ྥୖ䛸㢌ᡴ䛱 $,䛾ฟຊ䛾ୖ䜜䠋ୗ䜜 7DVN; 7DVN% ౽ ୖ䜜 7DVN$ $,
ே㛫 5HYLHZ 5HYLHZ 7DVN& 5HYLHZ 7DVN' 7DVN< 355HYLHZ 7DVN= 7DVN; 7DVN$ ᚤጁ֏ ୗ䜜 5HYLHZ 7DVN$ 7DVN; 355HYLHZ 7DVN; 5HYLHZ 7DVN$ 5HYLHZ 7DVN$ 355HYLHZ $FFHSW $FFHSW 5HMHFW 5HMHFW 5HMHFW $FFHSW
&RS\ULJKWũHYHU\,QF$OOULJKWVUHVHUYHG 㛤Ⓨຠ⋡䠋⏕⏘ᛶ䛾ྥୖ䛸㢌ᡴ䛱 䝁䞁䝔䜻䝇䝖䛾ᨵၿ䛷$,䛾ฟຊ⢭ᗘ䛿ྥୖ䛧䛶䛔䜛䛜䚸 ே㛫䛜ᚊ㏿䠋䝪䝖䝹䝛䝑䜽䛸䛺䛳䛶䛧䜎䛖 Ɣ 䝺䝡䝳䞊 ż 䛾䝯䞁䝞䞊䛾ᐇ ż
$,䛾ᐇ Ɣ 䝁䞁䝔䜻䝇䝖䝇䜲䝑䝏 Ɣ ே㛫䛾సᴗ䛿୪⾜䠄୪ิ䠅
$,㥑ື㛤Ⓨ
&RS\ULJKWũHYHU\,QF$OOULJKWVUHVHUYHG 䜘䜚$,㥑ື䛺$,㥑ື㛤Ⓨ䜢┠ᣦ䛧䛶 $,㥑ື㛤Ⓨ䛷䛾ㄢ㢟ឤ Ɣ 䝺䝡䝳䞊 ż 䛾䝯䞁䝞䞊䛾ᐇ ż $,䛾ᐇ
Ɣ 䝁䞁䝔䜻䝇䝖䝇䜲䝑䝏 Ɣ ே㛫䛾సᴗ䛿୪⾜䠄୪ิ䠅
&RS\ULJKWũHYHU\,QF$OOULJKWVUHVHUYHG 䜘䜚$,㥑ື䛺$,㥑ື㛤Ⓨ䜢┠ᣦ䛧䛶 $,㥑ື㛤Ⓨ䛷䛾ㄢ㢟ឤ Ɣ 䝺䝡䝳䞊 ż 䛾䝯䞁䝞䞊䛾ᐇ ż $,䛾ᐇ
Ɣ 䝁䞁䝔䜻䝇䝖䝇䜲䝑䝏 Ɣ ே㛫䛾సᴗ䛿୪⾜䠄୪ิ䠅 䜘䜚³$,'ULYHQ´䛺㛤Ⓨ䜢ᐇ⌧䛩䜛䛯䜑䛻䚸 䛣䜜䜙䛾ㄢ㢟䛻䜰䝥䝻䞊䝏䛩䜛ᚲせ䛜䛒䜛
&RS\ULJKWũHYHU\,QF$OOULJKWVUHVHUYHG 䜘䜚$,㥑ື䛺$,㥑ື㛤Ⓨ䜢┠ᣦ䛧䛶 䛘䜀䚸$,'/& $,'ULYHQ'HYHORSPHQW/LIHF\FOH KWWSVSURGGU]KNNFM]DPSOLI\DSSFRP ㄢ㢟ゎỴయ䜢$,䛸క㉮䛧䛶ရ㉁䠋య㦂䜢ᢸಖ䛧䛴䛴䚸㏿ᗘྥୖ 䜢ᅗ䜛$,୰ᚰ䛾䝽䞊䜽䝣䝻䞊 KWWSVWHFKHYHU\WYHQWU\
䜎䛸䜑䛸ᒎᮃ
&RS\ULJKWũHYHU\,QF$OOULJKWVUHVHUYHG 䜎䛸䜑䛸ᒎᮃ 䜎䛸䜑 Ɣ 䝗䜻䝳䝯䞁䝖㥑ື㛤Ⓨ䛺䛹䛾䝣䝺䞊䝮䝽䞊䜽䛾☜❧䛻䜘䜚䚸 ㈐ົศ㞳䛺䛹ຠ⋡ⓗ䛺䝁䞁䝔䜻䝇䝖ά⏝䛜ྍ⬟䛻䛺䛳䛶䛝䛯 Ɣ ୍᪉䛷䚸ே㛫䛾䝺䝡䝳䞊䜔䝁䞁䝔䜻䝇䝖䝇䜲䝑䝏䛺䛹䛾䝪䝖䝹䝛䝑 䜽䛿ㄢ㢟ឤ䛸䛧䛶᰿ᙉ䛔
ᚋ䛾ᒎᮃ Ɣ 䜘䜚$,'ULYHQ RU$JHQWLF 䛺యไ䛜ồ䜑䜙䜜䜛䛾䛷䛿䛺䛔䛛 ż HJ$,'/&
&RS\ULJKWũHYHU\,QF$OOULJKWVUHVHUYHG HYHU\5HFUXLW,QIR ˸䜶䝤䝸䞊᥇⏝ ˸䜶䝤䝸䞊䝔䝑䜽䝤䝻䜾 ˸䜶䝤䝸䞊䜸䜴䞁䝗䝯䝕䜱䜰 䝯䝕䜱䜰䝤䝻䜾 㛤Ⓨ㒊බᘧ #HYHU\BHQJLQHHU䛷ᢏ⾡ⓗ䛺Ⓨಙ䜢⾜䛳䛶䛔䜎䛩䚹 䜶䞁䝆䝙䜰䝸䞁䜾䛻㛵䛩䜛Ⓨಙ䜔䜲䝧䞁䝖ሗ䛺䛹䜢䛚
▱䜙䛫䛧䜎䛩䛾䛷䚸䝣䜷䝻䞊䛚㢪䛔䛧䜎䛩䟿 䛄HYHU\WKLQJ䛅䛷䛿䚸䜶䝤䝸䞊䛷䛿䛯䜙䛟ே䚸䝃䞊䝡䝇䞉 ᴗ䚸㛤ദ䜲䝧䞁䝖䚸ാ䛝᪉䜎䛷䚸♫ෆ䛾ฟ᮶䜢䛬䜣 䜆䛚ఏ䛘䛧䛶䛔䜎䛩䚹 䛄䝔䝑䜽䝤䝻䜾䛅䛷䛿䚸䜶䝤䝸䞊䛾㛤Ⓨ䛾ഃ䜔ᢏ⾡ⓗ 䛺ᣮᡓ䚸䜶䞁䝆䝙䜰䛾▱ぢ䜢Ⓨಙ䛧䛶䛔䜎䛩䚹 ᥇⏝+3 䜶䝤䝸䞊䛷䛿ാ䛟௰㛫䜢ເ㞟୰䛷䛩䟿 䛂୰䛾ே䛸ヰ䛧䛶䜏䛯䛔䛃䛂䜎䛪䛿䛦䛳䛟䜀䜙䜣䛻䜶䝤 䝸䞊䛾䛣䛸䜢▱䜚䛯䛔䛃䛂㑅⪃䛻㐍䜐䛛ᝎ䜣䛷䛔䜛䛃䛺䛹 䛺䛹䚸 䜎䛪䛿㠃ㄯ䛻䛶Ẽ㍍䛻䛚ヰ䛧䜎䛧䜗䛖䟿䟿
None
$,䛾Ⓨᒎ䛻䜘䜛㛤Ⓨ⎔ቃ䛾ኚ㑄
&RS\ULJKWũHYHU\,QF$OOULJKWVUHVHUYHG 䝰䝕䝹䛾ኚ㑄 Ɣ *37 Ɣ *HPLQL Ɣ 6RQQHW Ɣ
&RSLORW Ɣ &RGH[
&RS\ULJKWũHYHU\,QF$OOULJKWVUHVHUYHG 䝒䞊䝹⣔䛾ኚ㑄 Ɣ )XQFWLRQ&DOOLQJ Ɣ &RGH([HFXWLRQ Ɣ 0&3 0RGHO&RQWH[W3URWRFRO
&RS\ULJKWũHYHU\,QF$OOULJKWVUHVHUYHG 䜲䞁䝍䞊䝣䜵䞊䝇䛾ኚ㑄 Ɣ *LW+XE &RSLORW Ɣ &XUVRU Ɣ &ODXGH&RGH
Ɣ *HPLQL&/, Ɣ $QWLJUDYLW\ Ɣ .LUR Ɣ 2SHQ&ODZ
&RS\ULJKWũHYHU\,QF$OOULJKWVUHVHUYHG ㏆ᖺ䚸$,ᢏ⾡䛾Ⓨᒎ䛜ᮏᙜ䛻┠ぬ䜎䛧䛔 $,㛵㐃ᢏ⾡䛾Ⓨᒎ
&RS\ULJKWũHYHU\,QF$OOULJKWVUHVHUYHG ㏆ᖺ䚸$,ᢏ⾡䛾Ⓨᒎ䛜ᮏᙜ䛻┠ぬ䜎䛧䛔 $,㛵㐃ᢏ⾡䛾Ⓨᒎ
&RS\ULJKWũHYHU\,QF$OOULJKWVUHVHUYHG ㏆ᖺ䚸$,ᢏ⾡䛾Ⓨᒎ䛜ᮏᙜ䛻┠ぬ䜎䛧䛔 $,㛵㐃ᢏ⾡䛾Ⓨᒎ ≉䛻┠❧䛳䛯༳㇟䛾䛒䜛䜒䛾
&RS\ULJKWũHYHU\,QF$OOULJKWVUHVHUYHG ㏆ᖺ䚸$,ᢏ⾡䛾Ⓨᒎ䛜ᮏᙜ䛻┠ぬ䜎䛧䛔 $,㛵㐃ᢏ⾡䛾Ⓨᒎ ≉䛻┠❧䛳䛯༳㇟䛾䛒䜛䜒䛾
&RS\ULJKWũHYHU\,QF$OOULJKWVUHVHUYHG ㏆ᖺ䚸$,ᢏ⾡䛾Ⓨᒎ䛜ᮏᙜ䛻┠ぬ䜎䛧䛔 $,㛵㐃ᢏ⾡䛾Ⓨᒎ ≉䛻┠❧䛳䛯༳㇟䛾䛒䜛䜒䛾
&RS\ULJKWũHYHU\,QF$OOULJKWVUHVHUYHG ㏆ᖺ䚸$,ᢏ⾡䛾Ⓨᒎ䛜ᮏᙜ䛻┠ぬ䜎䛧䛔 $,㛵㐃ᢏ⾡䛾Ⓨᒎ ≉䛻┠❧䛳䛯༳㇟䛾䛒䜛䜒䛾
&RS\ULJKWũHYHU\,QF$OOULJKWVUHVHUYHG ㏆ᖺ䚸$,ᢏ⾡䛾Ⓨᒎ䛜ᮏᙜ䛻┠ぬ䜎䛧䛔 $,㛵㐃ᢏ⾡䛾Ⓨᒎ ≉䛻┠❧䛳䛯༳㇟䛾䛒䜛䜒䛾
&RS\ULJKWũHYHU\,QF$OOULJKWVUHVHUYHG ㏆ᖺ䚸$,ᢏ⾡䛾Ⓨᒎ䛜ᮏᙜ䛻┠ぬ䜎䛧䛔 $,㛵㐃ᢏ⾡䛾Ⓨᒎ ≉䛻┠❧䛳䛯༳㇟䛾䛒䜛䜒䛾
&RS\ULJKWũHYHU\,QF$OOULJKWVUHVHUYHG ㏆ᖺ䚸$,ᢏ⾡䛾Ⓨᒎ䛜ᮏᙜ䛻┠ぬ䜎䛧䛔 $,㛵㐃ᢏ⾡䛾Ⓨᒎ ≉䛻┠❧䛳䛯༳㇟䛾䛒䜛䜒䛾
&RS\ULJKWũHYHU\,QF$OOULJKWVUHVHUYHG ㏆ᖺ䚸$,ᢏ⾡䛾Ⓨᒎ䛜ᮏᙜ䛻┠ぬ䜎䛧䛔 $,㛵㐃ᢏ⾡䛾Ⓨᒎ ≉䛻┠❧䛳䛯༳㇟䛾䛒䜛䜒䛾
&RS\ULJKWũHYHU\,QF$OOULJKWVUHVHUYHG ㏆ᖺ䚸$,ᢏ⾡䛾Ⓨᒎ䛜ᮏᙜ䛻┠ぬ䜎䛧䛔 $,㛵㐃ᢏ⾡䛾Ⓨᒎ ≉䛻┠❧䛳䛯༳㇟䛾䛒䜛䜒䛾
&RS\ULJKWũHYHU\,QF$OOULJKWVUHVHUYHG 䛂䜘䛟䛒䜛䛃㛤Ⓨ⎔ቃ Ɣ 䜲䞁䝍䞊䝣䜵䞊䝇 ż &XUVRU ż &ODXGH&RGH Ɣ
0&3&RQWH[W ż *LW+XE ż $WODVVLDQ ż HWF Ɣ 5XOHV6NLOOV ż FXUVRUUXOHV ż FODXGHPG ż $*(176PG Ɣ 䜶䞊䝆䜵䞁䝖 ż 'HYLQ ż &RGH5DEELW 䝺䝡䝳䞊
&RS\ULJKWũHYHU\,QF$OOULJKWVUHVHUYHG Ɣ ౽䛰䛺䛸ឤ䛨䜛䛸䛝 䝸䝫䝆䝖䝸$䜢ᐇ䛥䛫䛶䚸䝸䝫䝆䝖䝸%䜢ᐇ䛥䛫䛶䚸35[[[䜢䝺 䝡䝳䞊䛥䛫䛶䚸35\\\䜢䝺䝡䝳䞊䛥䛫䛶䚸䝍䝇䜽7䛾ቨᡴ䛱䜢䛧 䛶䚸䛭䛾㛫䛻6ODFN䜢㏦䛳䛶䞉䞉䞉 Ɣ ᚤጁ䛰䛺䛸ឤ䛨䜛䛸䛝 䝸䝫䝆䝖䝸&䜢ᐇ䛥䛫䛶䛔䜛㛫䛻䝍䝇䜽8䜢⪃䛘䜘䛖
UHMHFWUHMHFW8ⴠ䛱╔䛔䛯䛧䚸䜒䛖⮬ศ䛷䜔䜝䛖֏ 㛤Ⓨຠ⋡䠋⏕⏘ᛶ䛾ྥୖ䛸㢌ᡴ䛱
&RS\ULJKWũHYHU\,QF$OOULJKWVUHVHUYHG Ɣ ౽䛰䛺䛸ឤ䛨䜛䛸䛝 䝸䝫䝆䝖䝸$䜢ᐇ䛥䛫䛶䚸䝸䝫䝆䝖䝸%䜢ᐇ䛥䛫䛶䚸35[[[䜢䝺 䝡䝳䞊䛥䛫䛶䚸35\\\䜢䝺䝡䝳䞊䛥䛫䛶䚸䝍䝇䜽7䛾ቨᡴ䛱䜢䛧 䛶䚸䛭䛾㛫䛻6ODFN䜢㏦䛳䛶䞉䞉䞉 Ɣ ᚤጁ䛰䛺䛸ឤ䛨䜛䛸䛝 䝸䝫䝆䝖䝸&䜢ᐇ䛥䛫䛶䛔䜛㛫䛻䝍䝇䜽8䜢⪃䛘䜘䛖
UHMHFWUHMHFW8ⴠ䛱╔䛔䛯䛧䚸䜒䛖⮬ศ䛷䜔䜝䛖֏ 㛤Ⓨຠ⋡䠋⏕⏘ᛶ䛾ྥୖ䛸㢌ᡴ䛱
&RS\ULJKWũHYHU\,QF$OOULJKWVUHVHUYHG Ɣ ౽䛰䛺䛸ឤ䛨䜛䛸䛝 䝸䝫䝆䝖䝸$䜢ᐇ䛥䛫䛶䚸䝸䝫䝆䝖䝸%䜢ᐇ䛥䛫䛶䚸35[[[䜢䝺 䝡䝳䞊䛥䛫䛶䚸35\\\䜢䝺䝡䝳䞊䛥䛫䛶䚸䝍䝇䜽7䛾ቨᡴ䛱䜢䛧 䛶䚸䛭䛾㛫䛻6ODFN䜢㏦䛳䛶䞉䞉䞉 Ɣ ᚤጁ䛰䛺䛸ឤ䛨䜛䛸䛝 䝸䝫䝆䝖䝸&䜢ᐇ䛥䛫䛶䛔䜛㛫䛻䝍䝇䜽8䜢⪃䛘䜘䛖
UHMHFWUHMHFW8ⴠ䛱╔䛔䛯䛧䚸䜒䛖⮬ศ䛷䜔䜝䛖֏ 㛤Ⓨຠ⋡䠋⏕⏘ᛶ䛾ྥୖ䛸㢌ᡴ䛱 Ĺᮏᙜ䛿㑊䛡䛯䛔䛡䛹≧ἣḟ➨䛷Ⓨ⏕䛧ᚓ䜛 䝍䝇䜽䛜ከ䛟䛺䛔䚸ᵝ䛜」㞧䚸䝺䝡䝳䞊䛜ከ䛔䚸HWF
&RS\ULJKWũHYHU\,QF$OOULJKWVUHVHUYHG ཧ⪃㈨ᩱ Ɣ *LW+XEJRRJOHMVRQVFKHPDJR7KH*ROLEUDU\IRU-6216FKHPD$QRIILFLDO *RRJOHSURMHFWSURYLGLQJDFRPSUHKHQVLYHWRRONLWIRUYDOLGDWLRQUHIOHFWLRQDQG VFKHPDFRQVWUXFWLRQ Ɣ MVRQVFKHPDSDFNDJHJLWKXEFRPJRRJOHMVRQVFKHPDJRMVRQVFKHPD*R 3DFNDJHV
Ɣ 7KHRIILFLDO*R6'.IRU0RGHO&RQWH[W3URWRFROVHUYHUVDQGFOLHQWV0DLQWDLQHG LQFROODERUDWLRQZLWK*RRJOH Ɣ *LW+XEJRRJOHDGNJR$QRSHQVRXUFHFRGHILUVW*RWRRONLWIRUEXLOGLQJ HYDOXDWLQJDQGGHSOR\LQJVRSKLVWLFDWHG$,DJHQWVZLWKIOH[LELOLW\DQGFRQWURO Ɣ -6216FKHPDVLQ*R_$LUV,DQ/DQFH7D\ORU Ɣ $-621VFKHPDSDFNDJHIRU*R_*RRJOH2SHQ6RXUFH%ORJ Ɣ -6216FKHPD Ɣ ヲゎ0&3*R6'.0&3*R6'.6SHDNHU'HFN