Upgrade to Pro — share decks privately, control downloads, hide ads and more …

The Open-Closed Principle - Part 2 - The Contem...

Sponsored · Your Podcast. Everywhere. Effortlessly. Share. Educate. Inspire. Entertain. You do you. We'll handle the rest.

The Open-Closed Principle - Part 2 - The Contemporary Version - An Introduction

The Open-Closed Principle - Part 2 - The Contemporary Version - An Introduction.

Keywords: "open closed principle", "dependency inversion principle", "liskov substitution principle", "ocp", "dip", "lsp", "bertrand meyer", "robert martin", "allen holub", "Kirk Knoernschild", "Henrik Christensen", "object oriented programming", "object oriented inheritance", "class inheritance", "implementation inheritance", "interface inheritance"

Avatar for Philip Schwarz

Philip Schwarz PRO

October 15, 2015
Tweet

More Decks by Philip Schwarz

Other Decks in Programming

Transcript

  1. multiple maintenance problem Change by Modification CHANGE solution COPY solution

    Hacker Change by Addition OCP solution Chooses Chooses switch extends is evil!!!!! But…
  2. extends is evil!!!!! But, using inheritance is no longer the

    main approach to satisfying the OCP Allen Holub 2004 2003
  3. Using inheritance is still one of the ways of satisfying

    the OCP, and was considered THE approach for a long while Why extends is evil 1988 - 1st ed. 1997 – 2nd ed. 1995 That started changing with the emergence of the design techniques presented in Design Patterns 2003 2004
  4. “One major value of studying patterns is that they all,

    whatever else is true about them, tend to be more open-closed than the alternatives” 2008 1995
  5. An object's class defines how the object is implemented (state

    and operation implementation) It's important to understand the difference between an object's class and its type An object's type only refers to its interface - the set of requests to which it can respond
  6. Of course, there is a close relationship between class and

    type. Because a class defines the operations it can perform, it also defines the object's type. public class Person { private String name; private Date birthdate; public Person(String name, Date birthdate) { this.name = name; this.birthdate = birthdate } public String getName() { return name; } public String getBirthdate() { return birthdate ; } } Any class C, implicitly forms a type C. Languages like C++ and Eiffel use classes to specify BOTH an object's type AND it's implementation.
  7. Generalization: a relationship between a more specific and a more

    general description, used for inheritance and polymorphic type declarations Realization: a relationship between a specification and its implementation Derived inherits implementation from Base Derived inherits type (interface) from Base Derived inherits type from Base Current and future specializations of Base are substitutable for Base in clients Current and future realizations are substitutable for Base in clients “[in a Type hierarchy] the supertype’s behavior must be supported by the subtypes: subtype objects can be substituted for supertype objects without affecting the behavior of the using code.” Liskov Substitution Principle (Barbara Liskov – 1988)
  8. It's also important to understand the difference between class inheritance

    and interface inheritance (or subtyping) In contrast, interface inheritance (or subtyping) describes when an object can be used in place of another Class inheritance defines an object's implementation in terms of another object's implementation. In short, it's a mechanism for code and representation sharing Class Inheritance AND Interface Inheritance JUST Interface Inheritance
  9. It's easy to confuse these two concepts, because many languages

    don't support the distinction between [them] In languages like C++ and Eiffel, inheritance means BOTH interface inheritance and implementation inheritance [ interface inheritance and implementation inheritance]
  10. If Java were like C++, it would only support realization

    with extends Class Inheritance AND Interface Inheritance JUST Interface Inheritance
  11. Most statically typed OO languages conflate the two concerns of

    inheritance and subtyping into a single mechanism. That's a kludge. Interfaces decouple the two concerns – Nat Pryce The interface construct is one the few things that Java really got right (that and GC) – Steve Freeman But Java improves on C++ by also supporting realization with implements Class Inheritance AND Interface Inheritance JUST Interface Inheritance JUST Interface Inheritance
  12. James Gosling was once asked "if you could do java

    over again, what would you change?" His answer: "I'd leave out classes" After the laughter died down, he explained that the real problem wasn't classes per se but rather implementation inheritance (the extends relationship). Class Inheritance AND Interface Inheritance JUST Interface Inheritance JUST Interface Inheritance Interface inheritance (the implements relationship) is much preferred. Avoid implementation inheritance whenever possible.
  13. Although most programming languages don't support the distinction between interface

    [inheritance] and implementation inheritance, people make the distinction in practice Many of the design patterns Depend on this distinction
  14. The GoF broke the patterns into two scopes CLASS PATTERNS

    require implementation inheritance (extends) to be reified OBJECT PATTERNS should be implemented using nothing but interface inheritance (implements)
  15. The GoF Design Patterns book is, in fact, largely about

    replacing implementation inheritance (extends) with interface inheritance (implements) Allen Holub 2004 It's not an accident that there are many more Object patterns than Class patterns. implementation inheritance interface inheritance
  16. Robert Martin (Uncle Bob) 2002 Single Responsibility Principle Open Closed

    Principle Liskov Substitution Principle Interface Segregation Principle Dependency Inversion Principle Rigidity. The design is difficult to change. Fragility. The design is easy to break. Immobility. The design is difficult to reuse. Viscosity. It is difficult to do the right thing. Needless complexity. Overdesign. Needless repetition. Mouse abuse. Opacity. Disorganized expression. Symptoms of poor design (or Design Smells): Often, the smell is caused by the violation of one or more OO Design Principles: OO Design Principles help developers eliminate Design Smells The Contemporary Version of the OCP
  17. Modules that conform to OCP have two primary attributes: The

    Contemporary Version of the OCP Robert Martin (Uncle Bob) Software entities (classes, modules, functions, etc.) should be open for extension but closed for modification. • They are open for extension. This means that the behavior of the module can be extended. As the requirements of the application change, we can extend the module with new behaviors that satisfy those changes. In other words, we are able to change what the module does. • They are closed for modification. Extending the behavior of a module does not result in changes to the source, or binary, code of the module. The binary executable version of the module…remains untouched.
  18. The notion that a class is not coupled to another

    concrete class or class that can be instantiated. Instead, the class is coupled to other base, or abstract, classes. Kirk Knoernschild Account class is coupled at the abstract level to the AccountType inheritance hierarchy So we can extend the AccountType class, creating a new class such as MoneyMarket, without having to modify our Account class. We have achieved OCP and now can extend our system without modifying its existing code base. Account isn't directly coupled to either of the concrete Savings or Checking classes 2001 In Java, this abstract class can be either a class with the abstract modifier or a Java interface data type. At the heart of the contemporary OCP there is the concept of abstract coupling.
  19. Depend upon abstractions. Do not depend upon concretions. DIP formalizes

    the concept of abstract coupling and clearly states that we should couple at the abstract level, not at the concrete level • There exists a striking similarity between DIP and OCP. In fact, these two principles are closely related • High-level modules should not depend on low-level modules. Both should depend on abstractions. DIP: The Dependency-Inversion Principle • Abstractions should not depend on details. Details should depend on abstractions. • Fundamentally, DIP tells us how we can adhere to OCP • if OCP is the desired end, DIP is the means through which we achieve that end.
  20. AccountType is abstract, so the coupling of Account to AccountType

    is abstract coupling, and so is the coupling of Savings and Checking to AccountType High-level module Account does not depend on low-level modules Savings and Checking. Account, Savings and Checking, all depend on an abstraction: AccountType. DIP
  21. LSP: Subclasses should be substitutable for their base classes Think

    of LSP as an extension to OCP The LSP is one of the prime enablers of OCP X In order to take advantage of LSP, we must adhere to OCP because violations of LSP also are violations of OCP but not vice versa X X But why?
  22. every violation of the LSP is a latent violation of

    the OCP because in order to repair the damage … we are going to have to add if statements and hang dependencies upon subtypes Untrustworthy hierarchies [those violating the LSP] force objects that interact with them to know their quirks when asked to use one … [inexperienced developers] will embed knowledge of its quirks into their own code if (bicycle instanceof MountainBike) { // do XYZ } if (bicycle instanceof MountainBike) { // do XYZ } if (bicycle instanceof MountainBike) { // code that knows about } often by explicitly checking the classes of objects X X Change by Modification
  23. In its simplest form, LSP is difficult to differentiate from

    OCP, but a subtle difference does exist. Savings and Checking are substitutable for AccountType OCP is centered around abstract coupling. LSP, while also heavily dependent on abstract coupling, is in addition heavily dependent on preconditions and postconditions, which is LSP's relation to Design by Contract LSP
  24. Abstract coupling is “Program to an interface, not an implementation”

    Abstract Coupling the means through which LSP achieves its flexibility the mechanism required for DIP and the heart of OCP
  25. The Template Method and Strategy patterns are the most common

    ways of satisfying OCP Template Method Pattern Strategy Pattern Is one as good as the other? Can they be used interchangeably? interface inheritance implementation inheritance
  26. “it is easy to confuse implementation inheritance with interface inheritance

    because many languages don’t support the distinction between them” “The GoF Design Patterns book is, in fact, largely about replacing implementation inheritance (extends) with interface inheritance (implements)” “Template Method has little to recommend it in most situations. Strategy for example, typically provides a better alternative.” “Many of the design patterns Depend on this distinction” Interface inheritance (the implements relationship) is much preferred. Avoid implementation inheritance whenever possible.
  27. “Another way of characterizing Change by Addition that you may

    come across is the Open Closed Principle” “Meyer is generally credited as having originated the term [OCP], however his focus (being in the golden days of OO inheritance) was on the polymorphic approach” Template Method Pattern Polymorphic solution Change by Addition OCP solution Organized Hacking CHANGE solution COPY solution Source code copy solution Parametric solution multiple maintenance problem Change by Modification Strategy Pattern Compositional solution You encapsulate the variability points in instance methods. These can then be overridden in subclasses, one for each required variant You encapsulate the variability points in a well defined interface and use delegation to compose the overall behaviour. Concrete classes, implementing the interface, define the variants’ behaviour. Change by Addition Change by Addition
  28. By 1995, it was clear that [implementation] inheritance was very

    easy to overuse and that overuse of inheritance was very costly. [The Gang of Four] went so far as to stress: [Template Method and Strategy are] two patterns that epitomize the difference between inheritance and delegation. They solve similar problems and can often be used interchangeably So we cut back on our use of [implementation] inheritance, often replacing it with composition or delegation. “Favour object composition over class inheritance” Prevents us from making one of the most catastrophic mistakes that contribute to the demise of an object-oriented system: using inheritance as the primary reuse mechanism The Composite Reuse Principle
  29. “These two patterns represent a clear separation of generic functionality

    from the detailed implementation of that functionality”. The STRATEGY pattern provides one extra benefit over the TEMPLATE METHOD pattern. In order to conform to the DIP, we want to make sure that the generic algorithm does not depend on the detailed implementation. Strategy Pattern Template Method Pattern
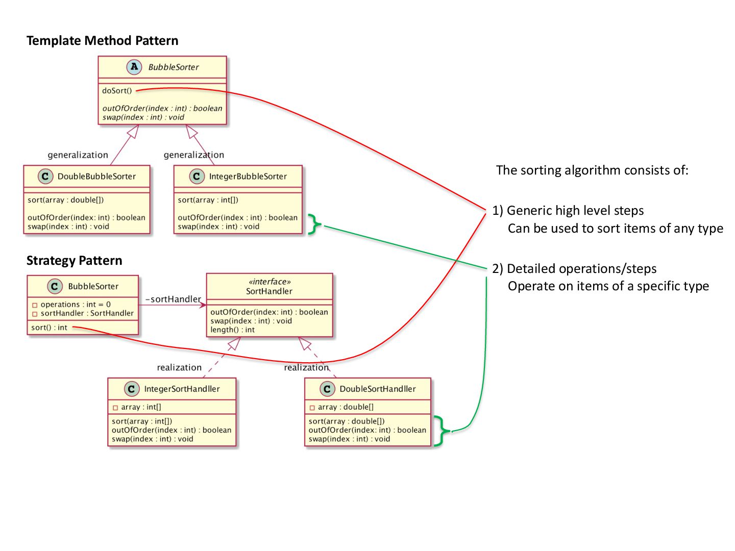
  30. The sorting algorithm consists of: 1) Generic high level steps

    Can be used to sort items of any type 2) Detailed operations/steps Operate on items of a specific type Strategy Pattern Template Method Pattern
  31. The TEMPLATE METHOD pattern allows a generic algorithm to manipulate

    many possible detailed implementations, But Template Method partially violates the DIP because it uses implementation inheritance so the detailed implementations don't depend on an abstraction they depend on the generic algorithm and so they are inextricably bound to it and cannot be reused by other generic algorithms High-level modules should not depend on low-level modules. Both should depend on abstractions. BubbleSorter’s doSort() method satisfies the DIP because it depends on abstract methods outOfOrder() and swap() DoubleBubbleSorter and IntegerBubbleSorter do not satisfy the DIP because they depend on BubbleSorter, which is NOT an abstraction since it contains a concrete generic algorithm DIP X Design Smell: Immobility Template Method Pattern
  32. The Strategy pattern fully conforms to the DIP because it

    uses interface inheritance so the detailed implementations do depend on an abstraction (the interface), so the detailed implementations can be manipulated by (reused for) many different generic algorithms Strategy has this additional benefit over Template Method High-level modules should not depend on low-level modules. Both should depend on abstractions. DIP Not only does BubbleSorter satisfy the DIP, because its sort() method depends on interface SortHandler, i.e. an abstraction but IntegerSortHandler and DoublSortHandler also satisfy the DIP, because they also depend on the SortHandler abstraction Strategy Pattern
  33. inherits from (OO inheritance) Original OCP The original version of

    the OCP used implementation inheritance While the contemporary version of the OCP mostly uses interface inheritance, it sometimes does use implementation inheritance realization Contemporary OCP generalization +
  34. In many ways, the OCP is at the heart of

    object-oriented design Conformance to this principle is what yields the greatest benefits claimed for OO technology: flexibility, reusability, and maintainability [it is not] a good idea to apply rampant abstraction to every part of the application. Rather, it requires a dedication on the part of the developers to apply abstraction only to those parts of the program that exhibit frequent change. Resisting premature abstraction is as important as abstraction itself.